Meituan's WOWService Transforms Customer Support with AI Smarts
Meituan's AI Breakthrough Makes Customer Service Smarter
Imagine getting customer support that actually understands your unique situation - that's what Meituan's LongCat team aims to deliver with their new WOWService system. This cutting-edge AI solution tackles some of the toughest challenges facing digital assistants today.

Solving Real-World Service Gaps
The team identified critical pain points where generic AI solutions fall short. "We noticed existing systems struggled balancing reliability with personalization," explains the technical report. Complex service scenarios often left chatbots confused, while expensive data requirements made improvements painfully slow.
WOWService changes the game through:
- Multi-agent teamwork - Specialized AI helpers collaborate seamlessly
- Self-improving algorithms - The system learns continuously from interactions
- Knowledge enhancement - Domain expertise gets integrated intelligently
Doing More With Less
What truly sets WOWService apart is its efficiency. Traditional systems require mountains of training data, but Meituan's innovation achieves comparable results with just 10% of the annotation data needed by smaller models. This breakthrough dramatically reduces both development time and costs.
The secret? Advanced techniques like:
- Human-AI collaborative annotation
- Model self-criticism mechanisms
- Dynamic knowledge rewriting
"We're not just building a better chatbot," notes the report. "We're creating a system that evolves alongside our users' needs."
Already Making Waves Across Meituan
The proof is in the pudding - WOWService has already been deployed across dozens of Meituan's business scenarios. Early results show measurable improvements:
- Higher user satisfaction scores
- Better performance than baseline models
- More natural multi-turn conversations
The system builds high-quality dialogue datasets organically through real interactions, creating a virtuous cycle of improvement.
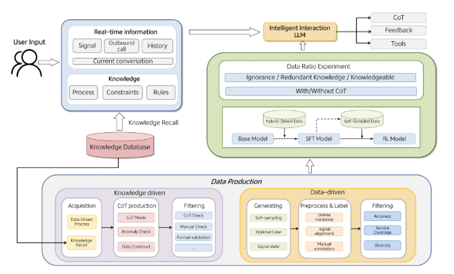
Under the Hood: How It Works
The technical framework combines several innovative approaches:
- Dual-driven architecture balances data patterns with domain knowledge
- Four-stage training pipeline ensures continuous optimization
- Specialized agent teams handle different aspects of each query
- Real-time critical response prevents frustrating delays
This combination allows WOWService to maintain quality even as business needs change rapidly.
The full technical details are available in Meituan's research paper, offering insights for developers looking to implement similar solutions.
Key Points:
✅ Delivers personalized support at scale through multi-agent collaboration
✅ Slashes training data requirements by 90% compared to traditional methods
✅ Already improving real-world customer experiences across Meituan's platform
✅ Self-improving architecture adapts to evolving business needs
